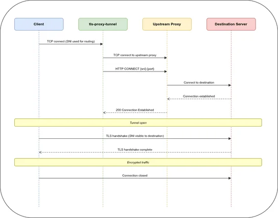
tls-proxy-tunnel: Transparent TLS Tunnelling Through Corporate HTTP Proxies

How tls-proxy-tunnel (tpt) uses SNI peeking to tunnel TLS connections through corporate HTTP CONNECT proxies without ever terminating TLS — layer 4, zero config on the client side.

· 3 minutes reading time